des加密设计Verilog代码VIVADO仿真
名称:des加密设计Verilog代码VIVADO仿真
软件:VIVADO
语言:Verilog
代码功能:des加密
FPGA代码Verilog/VHDL代码资源下载:www.hdlcode.com
演示视频:
设计文档:
1. 工程文件

2. 程序文件

3. 程序仿真


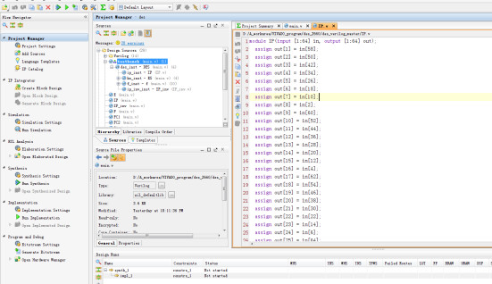
部分代码展示:
module PC1(input [1:64] in, output [1:56] out); assign out[1] = in[57]; assign out[2] = in[49]; assign out[3] = in[41]; assign out[4] = in[33]; assign out[5] = in[25]; assign out[6] = in[17]; assign out[7] = in[9]; assign out[8] = in[1]; assign out[9] = in[58]; assign out[10] = in[50]; assign out[11] = in[42]; assign out[12] = in[34]; assign out[13] = in[26]; assign out[14] = in[18]; assign out[15] = in[10]; assign out[16] = in[2]; assign out[17] = in[59]; assign out[18] = in[51]; assign out[19] = in[43]; assign out[20] = in[35]; assign out[21] = in[27]; assign out[22] = in[19]; assign out[23] = in[11]; assign out[24] = in[3]; assign out[25] = in[60]; assign out[26] = in[52]; assign out[27] = in[44]; assign out[28] = in[36]; assign out[29] = in[63]; assign out[30] = in[55]; assign out[31] = in[47]; assign out[32] = in[39]; assign out[33] = in[31]; assign out[34] = in[23]; assign out[35] = in[15]; assign out[36] = in[7]
代码文件(付费下载):
![]()
1、代码文件需要付费后才可见。
2、支付问题请联系微信公众号客服。
3、优质Verilog/VHDL代码资源,所见即所得。
Verilog/VHDL资源下载 » des加密设计Verilog代码VIVADO仿真
2、支付问题请联系微信公众号客服。
3、优质Verilog/VHDL代码资源,所见即所得。
Verilog/VHDL资源下载 » des加密设计Verilog代码VIVADO仿真
发表评论
模板文件不存在: ./template/plugins/comment/pc/index.htm