抢答器计时计分与显示控制的设计Verilog代码Quartus MINI_FPGA开发板
名称:抢答器计时计分与显示控制的设计Verilog代码Quartus MINI_FPGA开发板
软件:QuartusII
语言:Verilog
代码功能
该工程实现五路抢答器:按下开始键后进入抢答倒计时,最先按下的选手按键被判定为抢答成功,对应指示灯点亮并输出提示音;若在倒计时内无人抢答则触发超时报警。系统还包含答题计时与分数加减控制,分数与状态信息通过数码管动态显示,形成“抢答-答题-计分-下一轮”的完整实验流程。
相关图片
MINI_FPGA开发板.png

要求 (1).jpg

要求 (2).jpg

演示视频:
设计文档:
代码实现思路
设计采用多模块协同:首先对关键按键做消抖并提取下降沿,避免机械抖动造成多次触发;核心抢答逻辑由qiangda_ctrl的状态机实现,开始后进入倒计时窗口,优先级按检测顺序锁定首个有效按键,随后进入答题阶段并保持胜出者指示。计时模块jishi提供抢答倒计时与答题计时基准;计分模块score_crtl在允许的状态下响应加分/减分键;显示模块display把倒计时、胜出者编号与各选手分数进行动态刷新。
代码结构
顶层qiangdaqi完成模块例化与信号连线:key_debounce产生开始键与加减分键的稳定触发脉冲;qiangda_ctrl输出系统状态、胜出者与提示信号;jishi根据状态产生倒计时与答题计时;score_crtl维护五路分数寄存器;display将状态、计时、胜出者与分数组织成数码管显示内容。整体数据流为:按键输入→消抖→状态机判定→计时/计分→显示与指示输出。
1、工程文件

2、程序文件


3、程序编译

4、RTL图

5、管脚分配

6、仿真图
整体仿真图

控制模块

分数模块

显示模块

计时模块

按键消抖模块

部分代码
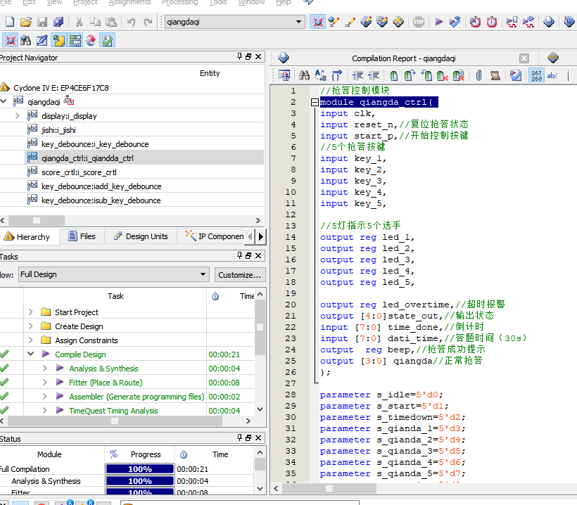
qiangdaqi_bd\qiangda_ctrl.v
//抢答控制模块 module qiangda_ctrl( input clk, input reset_n,//复位抢答状态 input start_p,//开始控制按键 //5个抢答按键 input key_1, input key_2, input key_3, input key_4, input key_5, //5灯指示5个选手 output reg led_1, output reg led_2, output reg led_3, output reg led_4, output reg led_5, output reg led_overtime,//超时报警 output [4:0]state_out,//输出状态 input [7:0] time_done,//倒计时 input [7:0] dati_time,//答题时间(30s) outputreg beep,//抢答成功提示 output [3:0] qiangda//正常抢答 ); parameter s_idle=5'd0; parameter s_start=5'd1; parameter s_timedown=5'd2; parameter s_qianda_1=5'd3; parameter s_qianda_2=5'd4; parameter s_qianda_3=5'd5; parameter s_qianda_4=5'd6; parameter s_qianda_5=5'd7; parameter s_overtime=5'd8; parameter s_dati=5'd9; reg [4:0] state=5'd0; assign state_out=state; always@(posedge clk or negedge reset_n) if(!reset_n) state<=s_idle; else case(state) s_idle://空闲状态,还没开始抢答 if(start_p)//开始抢答按键 state<=s_start; else state<=s_idle; s_start: state<=s_timedown;//开始倒计时 s_timedown: if(key_1==0) state<=s_qianda_1;//1号抢答 else if(key_2==0) state<=s_qianda_2;//2号抢答 else if(key_3==0) state<=s_qianda_3;//3号抢答 else if(key_4==0) state<=s_qianda_4;//4号抢答 else if(key_5==0) state<=s_qianda_5;//5号抢答 else if(time_done==8'd0) state<=s_overtime;//超时 else state<=s_timedown;//倒计时 s_overtime: state<=s_idle; s_qianda_1,s_qianda_2,s_qianda_3,s_qianda_4,s_qianda_5: if(dati_time==8'd30)//答题时间30秒 state<=s_overtime;//超时 else if(start_p) state<=s_start; else state<=state; default:; endcase always@(posedge clk or negedge reset_n) if(!reset_n) led_1<=1'd0; else if(state==s_qianda_1)//1号抢答 led_1<=1'd1; else led_1<=1'd0; always@(posedge clk or negedge reset_n) if(!reset_n) led_2<=1'd0; else if(state==s_qianda_2)//2号抢答 led_2<=1'd1; else led_2<=1'd0; always@(posedge clk or negedge reset_n) if(!reset_n) led_3<=1'd0; else if(state==s_qianda_3)//3号抢答 led_3<=1'd1; else led_3<=1'd0; always@(posedge clk or negedge reset_n) if(!reset_n) led_4<=1'd0; else if(state==s_qianda_4)//4号抢答 led_4<=1'd1; else led_4<=1'd0; always@(posedge clk or negedge reset_n) if(!reset_n) led_5<=1'd0; else if(state==s_qianda_5)//5号抢答 led_5<=1'd1; else led_5<=1'd0; //控制超时信号 always@(posedge clk or negedge reset_n) if(!reset_n) led_overtime<=0; else if(state==s_overtime) led_overtime<=1; else if(state==s_start ) led_overtime<=0; //正常抢答序号 qiangda reg [3:0] qiangda_buf; always@(posedge clk or negedge reset_n) if(!reset_n) qiangda_buf<=4'd0; else if(state==s_qianda_1) qiangda_buf<=4'd1; else if(state==s_qianda_2) qiangda_buf<=4'd2; else if(state==s_qianda_3) qiangda_buf<=4'd3; else if(state==s_qianda_4) qiangda_buf<=4'd4; else qiangda_buf<=4'd0; assign qiangda=qiangda_buf; //抢答成功提示 always@(posedge clk or negedge reset_n) if(!reset_n) beep<=1'd0; else if(state==s_qianda_1 || state==s_qianda_2 || state==s_qianda_3 || state==s_qianda_4) beep<=1'd1; //抢答成功 else beep<=1'd0; endmodule
代码文件(付费下载):
![]()
2、支付问题请联系微信公众号客服。
3、优质Verilog/VHDL代码资源,所见即所得。
Verilog/VHDL资源下载 » 抢答器计时计分与显示控制的设计Verilog代码Quartus MINI_FPGA开发板
发表评论
模板文件不存在: ./template/plugins/comment/pc/index.htm